Mengeneinheiten

<< Hier KLicken um eine Inhaltsübersicht anzuzeigen >>

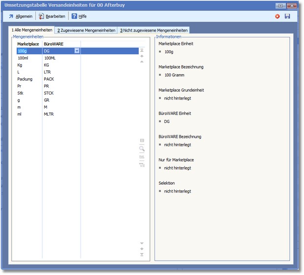
Navigation:  Warenwirtschaft > Extras > Shopmanager > Marketplaces > Afterbuy > Marketplace verwalten > Umsetzungstabellen >

Mengeneinheiten

Hier wird die Zuweisung der Mengeneinheiten in der BüroWARE angezeigt und erfasst.