|
<< Hier KLicken um eine Inhaltsübersicht anzuzeigen >> Navigation: Warenwirtschaft > Stammdaten > Vertreter > Vertreterstamm - Menü > Abrechnungsmodelle |
Vertreterabrechnungsmodelle bestimmen die Art und Weise, wie Provisionen ermittelt und abgerechnet werden.
So rufen Sie die Vertreterabrechnungsmodelle auf:
1. Klicken Sie mit der Maus im Hauptmenü auf "Warenwirtschaft > Stammdaten > Vertreter".
Das Programm öffnet die vorgelagerte Auswahltabelle der Vertreterstammdaten.
2. Wählen Sie nun den Menüeintrag "Extras > Abrechnungsmodelle".
In einer vorgelagerten Auswahltabelle werden alle vorhandenen Vertreterabrechnungsmodelle angezeigt.

So legen Sie ein neues Vertreterabrechnungsmodell an:
1. Klicken Sie mit der Maus im Hauptmenü auf "Warenwirtschaft > Stammdaten > Vertreter".
Das Programm öffnet die vorgelagerte Auswahltabelle der Vertreterstammdaten.
2. Drücken Sie in der vorgelagerten Auswahltabelle der VT-Abrechnungsmodelle die Funktionstaste [F3] oder wählen Sie den Menüeintrag "Allgemein > Neues Abrechnungsmodell".
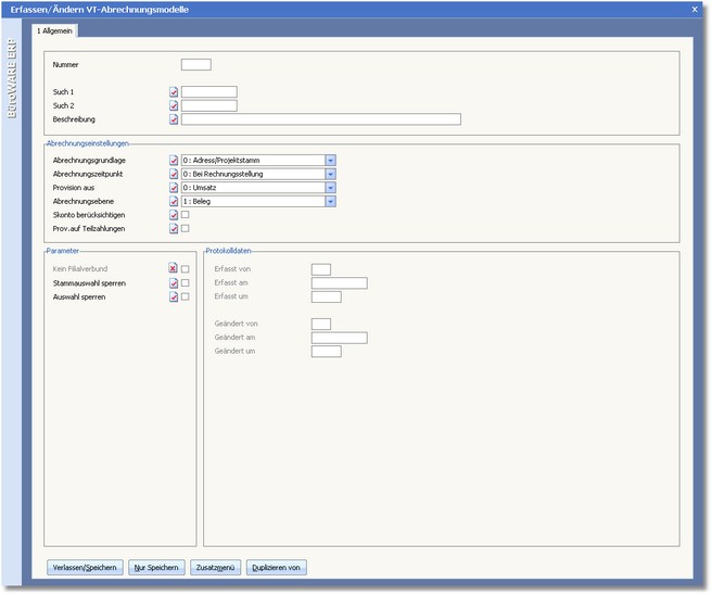
Der Dialog "Erfassen/Ändern VT-Abrechnungsmodelle" wird geöffnet.

3. Erfassen Sie die Daten in den vorgesehenen Feldern und speichern Sie das neue VT-Abrechnungsmodell mit der Funktionstaste [F10].
So ändern Sie ein bestehendes VT-Abrechnungsmodell:
1. Klicken Sie mit der Maus im Hauptmenü auf "Warenwirtschaft > Stammdaten > Vertreter".
Das Programm öffnet die vorgelagerte Auswahltabelle der Vertreterstammdaten.
2. Wählen Sie das VT-Abrechnungsmodell aus der Tabelle aus, das von Ihnen bearbeitet werden soll.
3. Drücken Sie die [RETURN]-Taste oder klicken Sie mit der Maus auf den Button <Erfassen/Ändern>.
Der Dialog "Erfassen/Ändern VT-Abrechnungsmodelle" wird geöffnet.

4. Ändern Sie die Daten und speichern Sie die Änderung mit der Funktionstaste [F10].
So löschen Sie ein Vertreterabrechnungsmodell:
1. Klicken Sie mit der Maus im Hauptmenü auf "Warenwirtschaft > Stammdaten > Vertreter".
Das Programm öffnet die vorgelagerte Auswahltabelle der Vertreterstammdaten.
2. Um ein Vertreterabrechnungsmodell zu löschen, wählen Sie das Abrechnungsmodell aus der vorgelagerten Tabelle aus.
3. Klicken Sie mit der Maus auf den Button <Löschen> oder drücken Sie die Funktionstaste [F4].
Das Programm öffnet ein Hinweisfenster mit der Frage, ob der Datensatz wirklich gelöscht werden soll.
4. Klicken Sie mit der Maus auf den Button <Ja>, um das Vertreterabrechnungsmodell zu löschen. Um den Löschvorgang abzubrechen, klicken Sie mit der Maus auf den Button <Nein>.