|
<< Hier KLicken um eine Inhaltsübersicht anzuzeigen >> Navigation: Warenwirtschaft > Stammdaten > Basisdaten > Sprachen > Übernahmetextblöcke |
Mit den Menüfunktionen Übernahmetexte 1 -5 können Sie jeweils einen Textblock zusammenstellen, der nach der Umwandlung eines Beleges auf dem Zielbeleg erscheint. Es sind also insgesamt 5 verschiedene Übernahmetexte mit jeweils 5 Zeilen möglich. Die Zuordnung eines der Textblöcke 1-5 zu einem Zielbeleg wird im Designer innerhalb der Beleggruppen im Feld ÜBERNAHMEBLOCK 1-5 vorgenommen.
Zusammenstellen des Übernahmetextes
Die Übernahmetexte werden in der Sprachverwaltung definiert:

In den Feldern
ZEILE 1 | ZEILE 2 | ZEILE 3 | ZEILE 4 | ZEILE 5
können Sie die Übernahmezeile für den Zielbeleg frei in der jeweiligen Sprache zusammenstellen. Mit der [F5]-Taste oder einem Klick mit Maus auf die Pfeiltaste haben Sie Zugriff auf die Feldbeschreibung der Belegkopfdaten und spezieller Variablen.
Beispiele
für die Zusammenstellung von Übernahmetexten mit Hilfe der Feldbeschreibung und der Variablen in der Sprache 00 = Deutsch:
a) Auf dem Zielbeleg Lieferschein soll folgender Übernahmetext bei Wandlung eines Auftrags mit der Nummer 20131001 vom 01.04.2013 erscheinen:
Übernahme von Auftrag-Nr. 20131001 vom 01.04.2013 / Vertreter: Müller Thomas
Die Zeile wird wie folgt zusammengestellt:
Übernahme von [BELEGART]-Nr. BEL_3_8 vom [DATUM] / Vertreter: [VTNAME]
b) Auf dem Zielbeleg Rechnung soll folgender Übernahmetext bei Wandlung eines Lieferscheins mit der Nummer 20131001 vom 01.05.2013 erscheinen:
Übernahme von Lieferschein-Nr. 20131001 vom 01.05.2013 / Projekt: Waldmühle
Die Zeile wird wie folgt zusammengestellt:
Übernahme von [BELEGART]-Nr. BEL_3_8 vom [DATUM] / Projekt: [PRJBEZ]
Übernahmetextblock einer Beleggruppe zuordnen
So ordnen Sie einen Übernahmetextblock einer Beleggruppe zu:
1. Rufen Sie den Designer über die Combo Box des Front Office auf.

2. Klicken Sie mit der Maus im Hauptmenü auf "Einstellungen" und dann auf "Beleggruppen".

Das Programm öffnet die vorgelagerte Auswahl der Beleggruppen.

3. Wählen Sie in der vorgelagerten Auswahltabelle der Beleggruppen die Zielbeleggruppe, der Sie einen Textblock zuordnen wollen.
4. Klicken Sie mit der Maus auf den Button <Bearbeiten>, um den Dialog "Erfassen/Ändern Beleggruppen" aufzurufen.
Das Programm öffnet den Dialog "Erfassen/Ändern Beleggruppen".
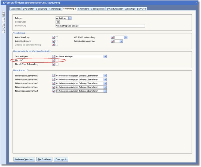
5. Öffnen Sie die Karteikarte "Wandlung II".

6. Tragen Sie im Feld BLOCK 1-5 die Ziffer des 5-zeiligen Übernahmeblocks ein, der auf diesem Beleg erscheinen soll, wenn ein anderer Beleg in diesen Beleg gewandelt wird.
Anmerkung: Übernahmezeile |
Bei der Wandlung eines Beleges wird im Zielbeleg eine Kommentarzeile generiert, die über den Quellbeleg informiert (Übernahmezeile). In Zusammenhang mit dem Modul "Sprachen" haben Sie die Möglichkeit, für jede Sprache (einschließlich 00=Deutsch), diese Übernahmezeile frei zu gestalten. Es stehen jeweils 5 Blöcke mit je 5 Zeilen zur Verfügung. Im Feld BLOCK 1-5 können Sie der Beleggruppe einen dieser Übernahmeblöcke zuordnen. Wird in die Beleggruppe gewandelt (Zielbeleg), in der dieser Übernahmeblock hinterlegt ist, dann verwendet das Programm den hier zugeordneten Übernahmetext, gemäß der eingestellten Korrespondenzsprache. |